Cooper Copilot FAQs
Under what Product subscriptions is Cooper Copilot included?
-
Kaseya365 Ops.
-
Autotask Ultimate.
-
Autotask ITSM + Copilot.
I only want to purchase Copilot for certain users; can I do that?
-
Cooper Copilot is available with an Autotask Ultimate subscription and/or Kaseya365 Ops, which must be purchased for all users.
Is Cooper Copilot available for co-managed users?
-
Based on Security Roles settings, Co-managed users can have access to Cooper Copilot.
Where is the data processed by Cooper Copilot going?
-
Cooper Copilot is leveraging Microsoft Azure OpenAI Services as a sub-processor for GenAI/LLM functionality.
-
Refer to Data, privacy, and security for Azure OpenAI Service for more information.
Is Cooper Copilot related to/leveraging Microsoft Copilot?
-
No, Cooper Copilot is independent of Microsoft Copilot.
Is Cooper Copilot using my data to train an AI model?
-
No, when using Cooper Copilot features, Microsoft has confirmed with us that your data is not used to train an AI model (LLM).
Can anyone train the AI Model (LLM) used by Cooper Copilot AI?
-
No, Autotask does not allow any LLM training through its Cooper Copilot AI features.
What is my usage limit for Cooper Copilot?
-
There’s no set restriction for using the Cooper Copilot features; however, there is a system in place to detect and prevent abuse of these features. If your usage triggers this system, you will be sent a warning email and your access to the feature usage may be suspended or terminated.
Can I customize the AI model to meet my business needs?
-
All updates/changes to the Autotask & Cooper Copilot are made based on community feedback, at the discretion of Kaseya’s Product Team.
-
All settings on Cooper Copilot functionality are module dependent.
-
No adjustments to AI LLM are available.
How frequently is Cooper Copilot AI updated/improved?
-
Kaseya plans to continue deploying / iterating on AI based features & improvements on a quarterly basis for the foreseeable future.
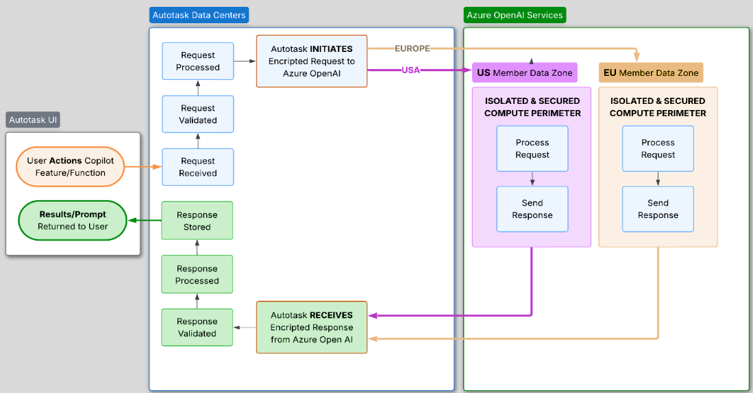
Does Kaseya maintain the infrastructure that enables Cooper Copilot?
-
All requests are sent from the Autotask tenant into Cooper Copilot, which then interacts with Microsoft Azure OpenAI Services.
-
Refer to Data Exchange Diagrams for more information.
Does all data remain in my geographical zones?
-
Cooper Copilot uses a Data Zone Standard to ensure prompts and responses remain within your geographical area.
-
For geographical zone standards by Microsoft, refer to Data zone standard model availability.
How does Cooper Copilot integrate with AI?
-
Autotask leverages Azure OpenAI Services to interact with inference REST API endpoints that generate prompt completions using GPT language models. Prompts are engineered and maintained internally within Autotask and continually evaluated for performance and accuracy.
Where is the Cooper Copilot AI Response Data being stored?
-
Refer to Data Exchange Diagrams for more information.
-
Cooper Copilot receives user input prompts and outputs an AI processed response from Azure AI Open Services. This output response is stored in Autotask.
Who has access to the data processed by Cooper Copilot AI?
-
Kaseya, and you, but only with respect to your own company’s processed data.
What Security Measures are in place for Cooper Copilot? (e.g., data encryption, access controls, etc.)
-
All communication between Autotask and Azure is protected using TLS 1.2 transport encryption and logically isolated within a secure compute perimeter so that each request has exclusive use of allocated resources to prevent any data leakage between tenants. The models used by Autotask are stateless, and no prompts or generations are stored or used to train, retrain, or improve the base models.
-
Access control mechanisms are in place to ensure only authorized use of model endpoints is permitted using Azure AD (Microsoft Entra ID) authenticated credentials.
-
For Data management practices by Azure AI (LLM) refer to Data, privacy, and security for Azure OpenAI Service.
Does Cooper Copilot AI process or analyze any of the following data types?
-
Cooper Copilot processes and analyzes Kaseya Customer Content – which is the data that is submitted through Kaseya Product Platforms. For example, with respect to Autotask PSA, such Content would include the information that is placed in Autotask PSA Tickets. Therefore, the type of data that it processes and analyzes depends on how you use the Kaseya products and could include, for example, Personally Identifiable Information, health information, and any other type of data.
How does Cooper Copilot AI mitigate bias results?
-
Cooper Copilot AI relies on Microsoft Azure OpenAI’s practices to mitigate bias and otherwise filter content appropriately.
-
For information regarding the multiple strategies that Microsoft uses to reduce bias and harmful content in model outputs, refer to Content filtering overview.
How does Cooper Copilot AI avoid Data Poisoning?
-
Cooper Copilot AI does not allow training in Azure AI LLM, aimed at avoiding Data Poisoning risks.
-
Azure AI follows several security practices to mitigate Data Poisoning, refer to Securing the Future of Artificial Intelligence and Machine Learning at Microsoft.
Autotask Data Exchange Flow Chart
Microsoft Data Exchange Flow Chart